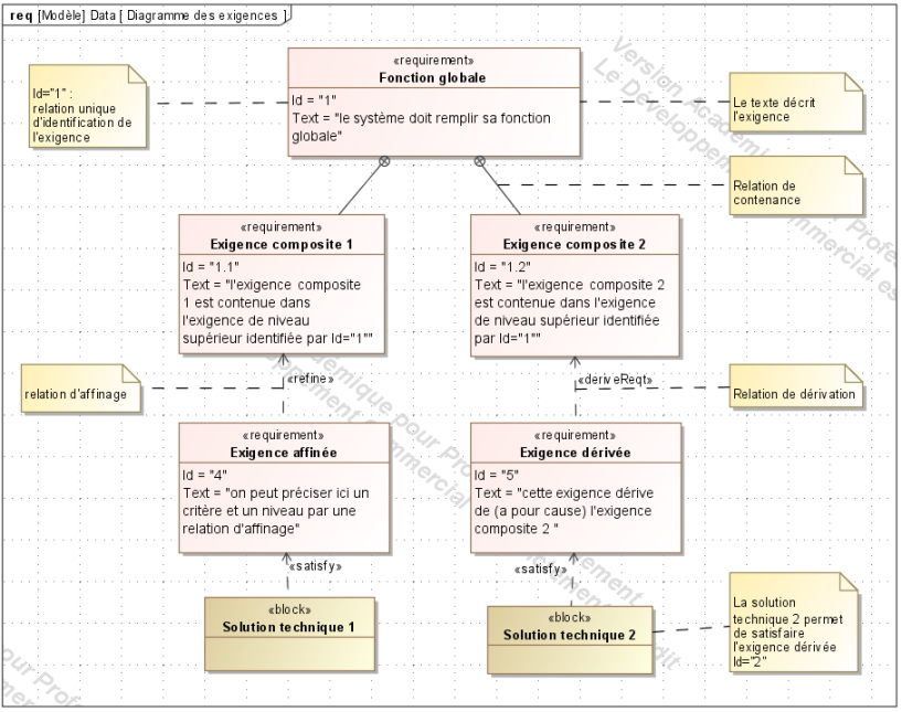
Définir et caractériser les exigences : diagramme des exigences (req)
a- Définition des exigences
Définition : Notion d'exigence
Une exigence est une action attendue d'un système ou de l'un de ses composants pour répondre au besoin exprimé.
Il existe plusieurs types d'exigences :
exigences fonctionnelles
exigences techniques
exigences environnementales
exigences économiques ...
Fondamental : Diagramme des exigences (req : requirement diagram)
Objectif : représenter graphiquement et de façon ordonnée toutes les exigences que doit satisfaire le système afin de répondre au besoin exprimé.
b- Caractérisation des exigences : critère, niveau et flexibilité
Une exigence est caractérisée par :
un critère portant sur une grandeur physique mesurable
un niveau attendu, valeur nominale
une flexibilité, définissant l'écart acceptable sur le niveau attendu

Remarque :
Caractériser une exigence = qualifier (critères) ET quantifier (niveaux, flexibilités)
c- Synthèse des exigences : le cahier des charges
Un diagramme des exigences doit être établi pour chacun des modes d'utilisation et chacune des phases de vie du système. L'ensemble des exigences qui doivent être satisfaites par le système et leurs caractéristiques (critères, niveaux et flexibilités) sont regroupés dans le cahier des charges (CdC).
En entreprise, le cahier des charges sert aux échanges entre les acteurs d'un projet et permet de capitaliser leurs savoirs et savoir-faire. C'est un document clé de l'expertise industrielle.
En CPGE, ce sont les données issues de ce cahier des charges qui vont nous permettre de quantifier les écarts entre les performances attendues d'un système et celles issues de l'expérimentation ou de la simulation.

Définition : Cahier des Charges
C'est un document par lequel le demandeur exprime son besoin (ou celui qu'il est chargé de traduire) en terme d'exigences. Pour chacune d'elles sont définis des critères d'appréciation et leurs niveaux. Chacun de ces niveaux doit être assorti d'une flexibilité.


